AI 中的 10 张经典原理图
约 84 字小于 1 分钟...
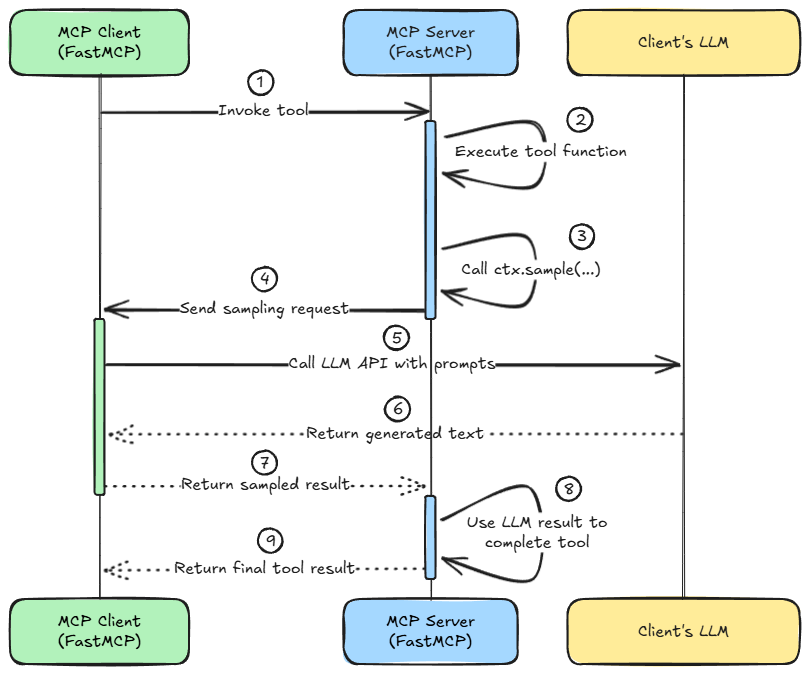
MCP 原理




RAG 检索增强

https://www.dailydoseofds.com/16-techniques-to-supercharge-and-build-real-world-rag-systems-part-1/
Function Calling

https://www.dailydoseofds.com/p/function-calling-mcp-for-llms/
Powered by Waline v3.3.0
